Р7-Офис

Язык: русский
Условия доступа: бесплатно первые 180 дней
Способ работы: веб-версия
Российский сервис Р7-Офис разработан для частного и корпоративного использования. Его функционал почти не уступает Microsoft Office и другим зарубежным аналогам. Основная особенность программы в том, что все редакторы объединены в одно приложение.
Плюсы:
- бесплатный пробный период — 180 дней;
- совместимость со всеми форматами документов;
- возможность работать с документами коллективно;
- можно открывать несколько файлов в режиме одного окна;
- есть мессенджер-чат, в котором можно общаться со всеми, кто работает над документом.
Минусы:
- интерфейс отличается от Microsoft Office;
- сводные таблицы, созданные в Microsoft Office Excel, отображаются без формул.
Zed
Zed — это довольно хипстерский текстовый редактор, который также пытается переосмыслить современный процесс разработки ПО. Если Light Table пытается изменить сам принцип разработки, то Zed в основном ограничивается экспериментами с интерфейсом. Разработка была начата в 2011 году, и на сегодняшний день на официальном сайте Zed доступен в виде бинарников под основные платформы, а также в качестве приложения для Chrome Web Store.
Первое, что бросается в глаза при знакомстве с Zed, — отсутствие привычных элементов интерфейса вроде дерева проекта или вкладок. Достаточно спорный шаг, весь зачастую при разработке значительно легче ориентироваться в структуре проекта именно по дереву. Но вот в отсутствии табов некое рациональное зерно есть: обычно при работе с большими проектами количество открытых вкладок разрастается экспоненциально, и уже через полчаса работы приходится постоянно ходить по ним, закрывая то, с чем ты не работаешь в данный момент. В Zed же навигация по проекту осуществляется или с помощью прыжка напрямую к нужному файлу в проекте по его названию () через небольшую консоль в верхней части приложения.
Второй запоминающейся особенностью Zed является упор на многоколоночный интерфейс. Редактор поддерживает несколько фиксированных вариантов сплита рабочего пространства — 50/50%, 25/75% и так далее. Стоит отметить, что вторая (или даже третья) колонка предназначена не только для одновременного редактирования нескольких файлов, но также и для моментального предпросмотра кода на языках, требующих пропроцессинга (таких как Markdown или CoffeeScript).
При работе с Zed очень чувствуется его ориентированность на удаленное редактирование. Так, из коробки он имеет шикарную поддержку редактирования файлов из Dropbox или напрямую на удаленном сервере и поддерживает сессии. Но вот именно как редактор Zed весьма беден. Его встроенное автодополнение базируется на словаре, он не имеет удобных средств работы с расширениями, не позволяет настроить UI так, как хотелось бы. Хотя, наверное, Zed просто не об этом.
 Из коробки Zed ориентирован на удаленное редактирование
Из коробки Zed ориентирован на удаленное редактирование
Кстати, нельзя не отметить, что Zed весьма задумчив. Временами приложение достаточно надолго застывает и теряет всякую отзывчивость, что, конечно, не добавляет удобства к и так довольно необычному экспириенсу.
 Навигация осуществляется с помощью GoTo-панели
Навигация осуществляется с помощью GoTo-панели
Текстовые редакторы
Когда-то под обычными текстовыми файлами подразумевали только один формат — txt. Если быть чуть более корректным, то не сам формат, так как расширение у файла может быть каким угодно, а именно запись прямого текста без какого-либо форматирования. Сегодня же, под фразой «»текстовый файл» подразумевают огромное число форматов. Начиная от простых txt-файлов и заканчивая различными файлами офисных пакетов, таких как odt, doc и pdf.
Несмотря на то, что уже прошло много лет, простые текстовые файлы до сих пор остаются одними из самых распространенных. И тому есть множество причин. Во-первых, такой файл можно создать, отредактировать, открыть и прочитать где угодно и когда угодно. Во-вторых, составлять такие файлы очень просто. Создаете файл. Открываете любым редактором и просто пишите нужный вам текст. В-третьих, они идеально подходят для хранения информации, не требующей форматирования. Вспомните любые файлы логов. Хоть, расширения у них другие (log и т.д), это те же текстовые файлы. Или вспомните файлы с паролями. В-четвертых, обилие красивых wysiwyg-редакторов породило проблему копирования текста вместе с его форматированием, которую не всегда можно сразу заметить. И как ни странно, но эта проблема легко обходится теми же простыми текстовыми файлами. Например, скопируйте форматированный текст в блокнот, а затем скопируйте текст из блокнота, и вы получите чистый текст без форматирования. В-пятых…
Если раньше количество таких файлов было мало и вполне можно было обойтись текстовыми редакторами, позволяющими одновременно просматривать и редактировать только один файл. То сегодня количество файлов легко может измеряться сотнями, тысячами и сотнями тысяч, поэтому требования к текстовым редакторам немного другие.
Примечание: Конечно, для большинства обычных пользователей вполне хватает стандартного блокнота Windows. Но, как только таких файлов будет с десяток, то даже группировка в панели задач уже с трудом будет вас спасать.
Плюс ко всему, изменения требований к текстовым редакторам касаются не только количества одновременно открытых файлов, но и количества доступных функций. Например, отсутствие в блокноте уже давно стандартной функции «откатить изменения назад», сегодня, делает его мало пригодным для полноценного редактирования.
Примечание: В блокноте можно откатиться на один шаг назад. Но, только на один. Сегодня, для редактирования — этого мало.
Так же со временем изменился и сам размер текстовых файлов. Сегодня, текстовый файл легко может занимать десятки и сотни мегабайт. Поэтому редактор должен быть способен открыть их. К примеру, попытка открыть 10 мегабайтный файл в блокноте приведет к его длительному зависанию.
Помимо обычных текстовых редакторов, существуют так же html редакторы и редакторы исходного кода. Их так же можно использовать в качестве обычных текстовых редакторов. Однако, в них заложено намного больше функциональности, чем может потребоваться обычному пользователю.
Light Table
Разработка Light Table началась в 2011 году, когда американский программист Крис Грейнджер решил, что процесс работы с кодом в современных текстовых редакторах недостаточно хорошо вписывается в современный workflow. Если кратко, задача Light Table — сделать процесс разработки по-настоящему интерактивным и наглядным, давая разработчику моментальный фидбек на любое действие, тем самым помогая быстрее ориентироваться в большом коде. Именно с такой идеей Крис подался на Kickstarter и достаточно быстро собрал на разработку проекта 316 720 долларов при заявленной цели в 200 тысяч. Чем же конкретно идеи Криса так приглянулись бейкерам?
Одной из самых крутых особенностей Light Table является возможность работать с документацией по ходу написания кода. Чтобы увидеть описание функции, достаточно просто навести на нее курсор. Редактор моментально найдет и выведет документацию по запрошенной функции или параметру (в случае с build-in методами) или покажет prepend-описание функции, оставленное прямо в коде. Чем-то это напоминает автокомплит, который используется в среде разработки Visual Studio от Microsoft, но значительно более глубокий и мощный.
Второй киллер-фичей можно назвать мгновенное выполнение функций по ходу написания кода. Это позволяет в режиме отладки пробовать различные входные условия и видеть не только результат, но и как переменные проходят через весь код. Тоже достаточно полезная штука, особенно когда ты не уверен в результате выполнения какого-либо участка кода.
 Выбираем интерпретатор, и исполняем inline-код с его помощью
Выбираем интерпретатор, и исполняем inline-код с его помощью
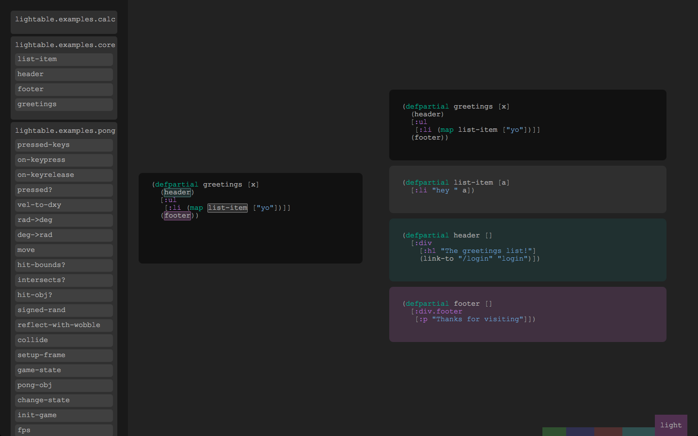
Третья фишка Light Table — уникальная возможность организации кода в так называемые таблицы. Они представляют собой логически завершенные блоки кода, через которые можно наглядно представить взаимодействие отдельных функций программы. С помощью этой фичи очень удобно разделить файл на несколько независимых блоков-функций и работать с ними, соорудив некое подобие настоящего дашборда из кода. Также приятной особенностью является интеллектуальная подсветка блоков — в этом случае шансы запутаться в и без того наглядном workflow стремятся к нулю.
 Код может быть представлен в виде таблиц
Код может быть представлен в виде таблиц
Несмотря на довольно непривычную философию, Light Table — это, несомненно, редактор нового поколения. Его фишка не в том, что он написан на модных технологиях, а в изменении самого подхода к процессу разработки сложного ПО. Наверное, при работе с простенькими JS-скриптами реальная мощь Light Table не почувствуется, но для проектов чуть посложнее он станет незаменимым инструментом. Нужно только привыкнуть. Но вот это как раз-таки будет непросто.
Грамматика и стилистика
Optima
Позволяет сфокусироваться на информативности статей, затем способен копировать текст с сохранением изначального форматирования.
Преимущества:
- Простота интерфейса: в вашем распоряжении понятное структурированное меню и заметные горячие клавиши.
- Удобство при создании объёмных черновиков: просто выбираете режим «Дзен» и излагаете свои мысли.
- Сохранение параметров текста при копировании: Optima распознает заголовки и подзаголовки, толщину шрифта, ссылки и списки.
- Быстрый экспорт HTML за счёт установки кода в один клик мышки.
- Минималистическое оформление: нет элементов, отвлекающих от работы с текстом.
- Тщательная проверка на ошибки: любой текст можно «исследовать» с помощью интегрированной программы «Главред» и даже найти больше недочетов, чем можно было ожидать.

В вашем распоряжении все возможности такого «требовательного» редактора, как «Главред». Запустить проверку можно, нажав на соответствующий пункт в верхнем меню
Недостатки:
- Ограниченные возможности в оформлении текста, небольшой набор опций.
- Незначительные сложности в использовании: например, при переключении на другие вкладки программа немного «подвисает».
- Скудная графическая составляющая.
English Syntax Highlighter
Синтаксическая подсветка, широко используемая в программировании. Разные части речи она выделяет разными цветами. Стоп-слова, которые «загрязняют» текст, при этом остаются серыми.
Преимущества:
- Является превосходным лексическим анализатором.
- Проста в использовании, не требует установки.
- Эффективна в работе с текстами больших объёмов.
- Облегчает восприятие, предоставляет возможность повысить читабельность.
- Может использоваться при написании программных кодов и в разметке документов.

Серым цветом выделены стоп-слова, которые не несут смысловой нагрузки
Atom
Еще в августе 2011 года один из основателей GitHub Крис «defunkt» Уонстрат поставил перед собой амбициозную цель: создать редактор, который был бы по-настоящему открытым и предлагал неограниченные возможности для хакинга, но при этом не превращался бы во второй Vim или Emacs (который, как известно, умеет почти все, но только если у тебя мозги как у Джеффа Дина). И вот спустя три года и более чем пятнадцать тысяч коммитов началось публичное бета-тестирование. В марте этого года Atom стал доступен для загрузки всем желающим. Чем же собирается перевернуть наш подход к кодингу знаменитая компания?
Первое, что бросается в глаза при запуске нового детища GitHub, — это невероятно похожий на Sublime Text интерфейс. Само по себе это не минус. Известный факт, что интерфейс Sublime был вдохновлен другим, некогда не менее популярным редактором кода для OS X TextMate. Нынешняя история с Atom и Sublime лишь подчеркивает удачные решения GUI последнего.
Вторая особенность Atom заключается в том, что это, по сути, веб-приложение в обертке Chromium. Нет, конечно, у редактора есть своя иконка в доке, нормальные системные меню и поддержка нативных хоткеев. Просто ядро Atom написано по большей части на CoffeeScript, работает оно на Node.js, а сам интерфейс редактора является HTML-страницей со вполне обычной разметкой. Убедиться в этом можно, если выбрать из меню View пункт Developer -> Toogle developer tools.
 Из коробки Atom сильно напоминает Sublime
Из коробки Atom сильно напоминает Sublime
Другие статьи в выпуске:
      
Хакер #185. Докажи баг!
- Содержание выпуска
- Подписка на «Хакер»-60%
Третья интересная фишка Atom — его модульность. В лучших традициях экосистемы Node.js он написан с использованием максимального количества открытых модулей (больше пятидесяти). Это значит, что если тебе не нравится какой-то штатный функционал, то, по уверениям разработчиков, ты без труда сможешь подобрать ему замену из более чем 70 тысяч пакетов в npm registry или написать свой плагин. Учитывая, что JavaScript фактически уже давно стал самым популярным языком на GitHub, и у CoffeeScript лишь немного отстает от Perl, это вселяет уверенность в будущее Atom.
 Пакетов еще мало, но написать свой действительно просто
Пакетов еще мало, но написать свой действительно просто
А что же с киллер-фичами? Вот тут все не так радужно. То ли дело в молодости проекта, то ли еще в чем-то, но Atom, кроме громкого имени создателей и больших надежд, из коробки не предоставляет ничего, что бы могло заставить часами играться с ним. То, что преподносится разработчиками как преимущества (например, автокомплит, вкладки, коллапс кода, снипеты), может вызвать лишь снисходительную улыбку на лицах адептов Sublime. Да, конечно, Atom уже имеет свой пакетный менеджер, но я не нашел в его репозиториях ничего такого, что было бы нельзя реализовать с помощью плагинов для Sublime.
«МойОфис Образование»

Язык: русский
Условия доступа: бесплатно
Способ работы: десктопное приложение
«МойОфис Образование» — это пакет программ от российских разработчиков, созданный специально для образовательных организаций. В его состав входит несколько приложений — с их помощью можно создавать, редактировать и форматировать текстовые файлы, таблицы, презентации. В редакторе «Текст» есть масса шаблонов типовых заявлений, бланков, писем и других документов.
Плюсы:
- понятный интерфейс;
- редакторы включают в себя специальную панель «Образование», которая обеспечивает быстрый доступ к популярным образовательным сервисам и инструментам напрямую из приложений;
- текст можно проверять на наличие орфографических и грамматических и ошибок;
- вместе с настольными редакторами пользователям поставляется набор бесплатных шрифтов.
Минусы:
Приложение для работы с презентациями позволяет только просматривать, но не редактировать файлы
Педсовет — сообщество для тех, кто учит и учится. С нами растут профессионалы.
Хотите успевать за миром и трендами, первыми узнавать о новых подходах, методиках, научиться применять их на практике или вообще пройти переквалификацию и освоить новую специальность? Всё возможно в нашем Учебном Центре.
На нашей платформе уже более 40 онлайн-курсов переквалификации и дополнительного образования.
Dropbox Paper

Есть много аргументов, убеждающих вас попробовать Dropbox Paper. Возможно, одним из самых важных является интеграция этого инструмента с облачным хранилищем Dropbox. Созданные с помощью данного инструмента документы не учитываются при подсчете занятой памяти в хранилище.
Еще один плюс — поддержка упрощенного языка разметки Markdown, что позволяет быстро создавать тексты с правками для загрузки на сайты. Неограниченное количество создаваемых документов, поддержка мультимедийного содержимого, инструменты совместной работы делают Dropbox Paper еще более интересным вариантом. Редактировать документы и создавать новые можно даже без интернет-соединения. Для этого предусмотрен офлайн-режим.
Характеристики[править]
AbiWord базируется на библиотеке GTK+. Он, согласно утверждениям разработчиков, может быть собран для Microsoft Windows, Linux, QNX, FreeBSD, Solaris и других систем. На официальном сайте имеются сборки для Windows, Linux и Mac OS X, а также исходный код.
Установочный пакет AbiWord для Microsoft Windows занимает всего около 8 мегабайт (версия 2.8.1, без словарей и расширений), для Linux — 3,5 мегабайта. Существуют различные локализации, в том числе — для русскоязычных пользователей.
Редактор работает по принципу WYSIWYG и поддерживает основные функции работы с текстом:
форматирование и стили текста;
создание таблиц и списков;
вставка колонтитулов и сносок;
вставка и масштабирование рисунков;
проверка орфографии (поддерживается русский язык);
составление оглавлений;
печать.
Встроенных инструментов для создания графики редактор не имеет, как и средств проверки грамматики и расстановки переносов.
Поддерживаемые форматы — собственный (ABW), DOC (Microsoft Word), RTF, HTML, plain text и некоторые их варианты. С помощью дополнительных плагинов возможен импорт документов таких форматов, как ODT (OpenDocument), WPD (WordPerfect), SDW (StarOffice) и других. Совместимость с Microsoft Word следует считать ограниченной: простые документы импортируются и экспортируются без проблем, однако в сложных документах почти всегда наблюдается существенное нарушение форматирования.
В целом, AbiWord уступает по возможностям Microsoft Word или OpenOffice.org Writer, однако существенно превосходит простые редакторы, вроде WordPad для Windows или gedit для UNIX-подобных ОС. Функциональность редактора может быть частично расширена путём подключения плагинов, которые доступны на сайте разработчиков.
Microsoft Word Online

Обработка текста традиционно ассоциируется с Microsoft Word. Поэтому онлайн редактор Word Online занял первое место в списке вполне заслуженно. Чтобы начать им пользоваться, вам нужна лишь бесплатная учетная запись Microsoft.
Интерфейс хорошо знаком тем, кто уже пользовался настольной версией программы Microsoft Office. Word Online — это упрощенная версия приложения для ПК, поэтому количество функций в ней уменьшено, хотя основные возможности сохранены. Вы можете сохранять файлы только в формате DOCX. Но доступен просмотр и редактирование документов в других форматах MS Office.
Можно выбирать шрифт, его размер и цвет. Уже набранный текст выровнять по краям или центру. Установить междустрочный интервал или особый отступ. При необходимости, добавить колонтитулы или пронумеровать страницы. Есть вкладка рецензирования на которой можно проверить орфографию или посмотреть статистику документа по количеству слов и символов.
Quip

Структура сервиса Quip кажется несколько непривычной, но минималистский интерфейс помогает быстро сориентироваться. Начните работу с одним из предустановленных шаблонов настроек, чтобы сэкономить время на изучение.
Если вы начинаете работу с чистого документа, то сможете вставить в него списки, календари и другие дополнительные элементы. Параметры форматирования отображаются сразу, когда пользователь выбирает текст.
Quip является бесплатным только для личного использования. Можно создавать и редактировать неограниченное количество документов. Если инструмент необходим для корпоративного использования, придется оплатить платную версию.
История[править]
Название «AbiWord» происходит от корня испанского слова «Abierto», что значит — «открытый». AbiWord был создан корпорацией SourceGear как первая составляющая AbiSuite — амбициозного проекта создания полного офисного пакета, содержащего только открытое и бесплатное программное обеспечение. После того, как приоритетным направлением развития корпорации SourceGear стало удовлетворение собственных коммерческих интересов, AbiWord стал разрабатываться целиком и полностью командой добровольцев. Ныне AbiWord является частью GNOME Office — набора офисных приложений с некоторой долей интеграции.
AbiWord версии 1.0 был выпущен 18 апреля 2002 года
Версия 1.0 не включала поддержку таблиц, которую большинство пользователей считали важной. Поддержка таблиц была добавлена в версию 2.0, выпущенную 15 сентября 2003 года.
Простые текстовые редакторы[править]
Редактор Viправить
Vi называется экранным редактором, поскольку использует в качестве рабочего поля весь экран терминала, а не одну строку, как ed. Экран задействован большей частью для отображения редактируемого текста, а одну строку – последнюю – vi отводит для общения с пользователем в стиле ed. Помимо понятия текущей строки в vi появляется текущая позиция в строке, указателем на которую работает курсор. Все команды vi применяются к тексту именно в том месте, где находится курсор.
Возможности Vi:
- Работа с несколькими текстами одновременно в разных окнах.
- Разделение окон редактирования как по горизонтали, так и по вертикали.
- Поддержка Unicode.
- Операции над блоками текста в визуальном режиме.
- Отмена (Undo) и возврат действия (Redo) неограниченной глубины.
- Справка по работе с редактором с описанием синтаксиса.
- Подсветка синтаксиса.
- Автоматическое определение величины отступа для каждой строки кода в зависимости от языка программирования (поддерживает более 200 языков программирования и форматов конфигурационных файлов)
- Интеграция с операционной системой, обеспечивающая близкие к интегрированным средам разработки возможности, такие как поиск ошибки по сообщению компилятора, автодополнение идентификаторов и т.д.
- Поддержка языка сценариев.
- Создание модулей расширения — плагинов.
- Автоматическое продолжение команд, слов и имён файлов.
- Автоматический вызов внешних команд, например, автоматическая распаковка файла перед редактированием.
- Распознавание и преобразование файлов различных форматов.
- Хранение истории команд, поисковых слов и т.д.
- Запись и исполнение макросов.
- Сохранение настроек и сеанса.
- Интеграция с языками программирования Perl, Tcl, Python и Ruby.
- Поддержка языков с письмом справа налево (арабских и других).
- Сворачивание (folding) текста для лучшего обзора.
- Графический интерфейс в специальных версиях (GTK(сокращение от GIMP Toolkit), Motif(библиотека элементов интерфейса), …).
- Настройка под нужды пользователя.
Тектовый редактор Vi в настоящее время не используется в учебном процессе средних образовательных учреждений.
Редактор Keditправить
Редактор Kedit является самым простым текстовым редактором. Редактор позволяет вводить текст, исправлять его, делать вставки и так далее. Редактор KEdit — простой в использовании, быстрый и удобный редактор.
Текстовый редактор, в первую очередь, должен уметь открывать и редактировать тексты. KEdit предназначен именно для этого и на что-то большее не способен. Подсветки синтаксиса не имеется, какие-то сложные манипуляции со строками и регистрами произвести нельзя, а вот набирать и исправлять текст, разумеется, можно. Мало того, как было сказано выше, программа является неотъемлемой частью рабочей среды KDE, а это означает, что текстовый редактор может использовать все ее общие средства, глобальные инструменты. Одним из них является возможность проверки орфографии на любом поддерживаемом системой языке. Русский язык входит в их число.
KEdit позволяет удалять из текста лишние пробелы, переходить к определенной строке, осуществлять поиск слов, строк. С помощь средств KDE можно настраивать горячие клавиши, гибко менять внешний вид приложения.
Но несмотря на простоту интерфейса, в настоящее время редактор KEdit не используется в средних образовательных учреждениях.
Ссылки
- Редактор Kedit
Редактор Geditправить
Gedit — свободный текстовый редактор рабочей среды GNOME, Mac OS X и Microsoft Windows с поддержкой Юникода. Распространяется на условиях GNU General Public License.
Сильные стороны Gedit:
•Gedit — это простой и удобный текстовый редактор для повседневного использования. Больше всего людям, которым не требуется всех возможностей текстового процессора такого как OpenOffice.
•Gedit поддерживает подсветку синтаксиса, которая автоматически распознает тип файла.
•Встроена автоматическая проверка орфографии.
•Удобный инструмент поиска и замены текста.
•В Gedit есть подсветка текущей строки и нумерации строк.
•Автоматическое резервное сохранение документа.
•Gedit — это кросс-платформенное приложение, которое можно установить в Linux, Windows и MacOS.
Слабые стороны Gedit:
•Медленная загрузка текстового редактора.
•Нет автоматического распознавания кодировки открываемого текстового файла. Данную проблему можно решить самостоятельно вручную.
Текстовый редактор Gedit простой и удобный в использовании. Подходит людям, которым не требуются все возможности текстового процессора такого как OpenOffice. В настоящее время не используется в средних образовательных учреждениях.
Ссылки:
- статья gedit
- Редактор gedit
Заключение[править]
В заключение хочется отметить, что AbiWord вряд ли сможет заменить редактор из состава Microsoft Office, OpenOffice, StarOffice. Но, если пользователю вдруг понадобится отредактировать документ Word или создать нормальный текстовый файл с неплохим оформлением, графикой и т.д., а под рукой не окажется «тяжелого» пакета, то AbiWord со своим размером менее 5 Мбайт (плюс плагины) вполне сможет выручить.
В целом AbiWord можно разместить между WordPad и Word. Однако по сравнению с первым он слишком мощен, а по сравнению со вторым — слишком слаб. Таким образом, если пользователю не нравится WordPad, то его можно заменить на AbiWord, хотя для полноценной работы понадобится все равно OpenOffice, Microsoft Office или StarOffice…
Процессор Abiword развивается в рамках проекта с открытым исходным кодом.































 
    


